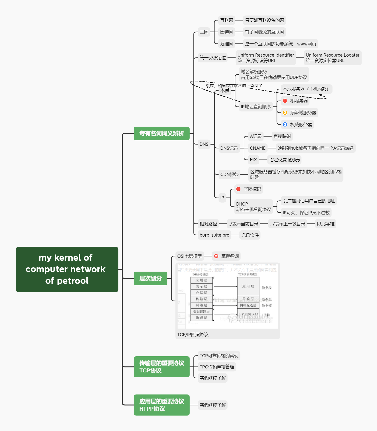
my kernel of computer network of petrool
知识网络图
传输层重要协议粗认识
UDP
User Datagram Protocol
单次传输无返回无连接,数据发生错误概率高,但是响应速度快,适合高响应需求的场景,如多人在线游戏的玩家数据同步
TCP
Transmission Control Protocol
三次握手和一次关闭连接握手,数据发送错误概率低,但是传输同一数据要多次交互,响应速度偏慢,适合高数据安全的常见,比如网站表单的提交
应用层重要协议粗认识
HTTP
Hyper Text Transfer Protocol
web与建立在多设备上的浏览器软件的交互,并通过本地的浏览器软件渲染画面与用户交互,传输采用明文传输
HTTPS
Hyper Text Transfer Protocol over SecureSocket Layer
是HTTP采用密文传输的一个升级版,还有一系列特性来保证web安全
子网掩码粗认识
形式
192.168.2.1/24
其中的24即代表掩码的二进制长度
作用
通过子网掩码算出网络地址和主机地址
网络地址
唯一表示相同的子网
主机地址
在子网内的唯一标识地址号
具体含义
- 将 IP 地址与子网掩码转换成二进制;
- 将二进制形式的 IP 地址与子网掩码做 ’ 与 ’ 运算,将答案化为十进制便得到网络地址;
- 将二进制形式的子网掩码取 ’ 反 ’ ;
- 将取 ’ 反 ’ 后的子网掩码与 IP 地址做 ’ 与 ’ 运算,将答案化为十进制便得到主机地址。
博客书写方式
本博客采用个人设计的笔记方式,即小点杂点用知识网图展示,不方便简单文字展示,或者内容过于多的会以markdown格式展现细节。知识网络图负责搭建框架和小点知识,使得markdown部分可以扁平化展示知识点,避免层级过于庞杂,即平衡横向和纵向深度的红白树思想。这个笔记方法正在迭代升级,总的目的是为了更好的写知识类总结内容。
